Verbinde dein aktuelles Profil mit deinem gewünschten Versender auf dem Reiter „Allgemein“ unter dem Punkt „Standard Versender“. Danach wählst Du im BCS-Menü das entsprechend Modul aus unserer Versenderliste.
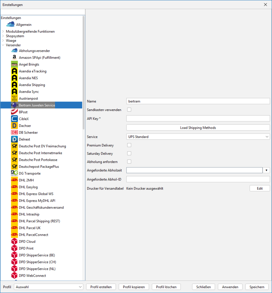
Bertram Juwelier Service:
Die Bertram Juwelier Service GmbH & Co. KG, ist ein selbstständiges Partnerunternehmen der Bertram Versicherungsmakler GmbH & Co. KG und hat sich auf die Vermittlung des Transports von Wertgegenständen, insbesondere von Uhren und Schmuck, sowie sonstige Serviceleistungen für Juwelierbetriebe aller Art spezialisiert.
Stand: ab BCS-Version 2297 vom 06.03.2026
Name:
Vergib hier einen Namen für dieses Modul.
Die Vorgabe kann selbstverständlich übernommen werden.
Sandkasten verwenden:
Aktiviere diese Checkbox, wenn du von Bertram Test-Zugangsdaten bekommen hast.
API Key*:
Trage hier deinen API-Key von Bertram ein. Diesen kannst du im Online-Portal abrufen.
Wie du an den API-Code kommst, erklären weiter untern auf dieser Seite.
Loading Shipping Methods (Button):
Nachdem du deinen API-Key eingetragen hast, klickst du
auf diesen Button, um deine Services zu laden. Diese kannst
du dann unter Punkt (5) auswählen.
Service:
Wähle hier deinen Service (Versender) aus.
Damit du hier eine Auswahl treffen kannst, trage zunächst
deine API-Key unter (3) ein und klicke danach auf den
Button unter (4).
Premium Delivery:
Aktiviere diese Checkbox, wenn du den Premium Service nutzen willst.
Saturday Delivery:
Aktiviere diese Checkbox, wenn deine Pakete nur Samstags
zugestellt werden sollen.
Abholung anfordern:
Aktiviere diese Checkbox, wenn du eine Abholung deiner
Pakete wünschst. ACHTUNG: es wird bei JEDER Sendung
einen Abholung angefordert. Falls mit Bertram/UPS bereits
ein Absprache besteht, sollte der Haken nicht gesetzt
werden.
Sende Updates:
Aktiviere diese Checkbox, damit z.B. Kunden-Email-
Adressen an Bertram respektive an UPS übergeben werden.
Angeforderte Abholzeit:
Trage hier die Uhrzeit ein, wann deine Pakete abgeholt
werden sollen, sofern du die Abholung unter Abholung
anfordern (8) aktiviert hast.
Angeforderte Abhol-ID:
Demnächst mehr an dieser Stelle ...
Drucker für Versandlabel:
Konfiguriere über den "Edit"-Button deinen Label-Drucker.
Die mit einem * gekennzeichneten Felder sind Pflichtfelder.
Vergib hier einen Namen für dieses Modul. Die Vorgabe kann selbstverständlich übernommen werden.
Aktiviere diese Checkbox, wenn du von Bertram Test-Zugangsdaten bekommen hast.
Trage hier deinen API-Key von Bertram ein. Diesen kannst du im Online-Portal abrufen.
Wie du an den API-Code kommst, erklären weiter untern auf dieser Seite.
Nachdem du deinen API-Key eingetragen hast, klickst du auf diesen Button, um deine Services zu laden. Diese kannst du dann unter Punkt (5) auswählen.
Wähle hier deinen Service (Versender) aus.
Damit du hier eine Auswahl treffen kannst, trage zunächst deine API-Key unter (3) ein und klicke
danach auf den Button unter (4).
Aktiviere diese Checkbox, wenn du den Premium Service nutzen willst.
Aktiviere diese Checkbox, wenn deine Pakete nur Samstags zugestellt werden sollen.
Aktiviere diese Checkbox, wenn du eine Abholung deiner Pakete wünschst.
ACHTUNG: es wird bei JEDER Sendung einen Abholung angefordert.
Falls mit Bertram/UPS bereits ein Absprache besteht, sollte der Haken nicht gesetzt werden.
Aktiviere diese Checkbox, damit z.B. Kunden-Email-Adressen an Bertram respektive an UPS übergeben werden.
Trage hier die Uhrzeit ein, wann deine Pakete abgeholt werden sollen, sofern du die Abholung unter Abholung Anfordern (8) aktiviert hast.
Demnächst mehr an dieser Stelle …
Konfiguriere über den „Edit“-Button deinen Label-Drucker.
API-Key bei Bertram abrufen
Den benötigten API-Key erhältst du im Bertram-Online-Portal.
Melde dich in deinem Zugang über diesen Link an an:
https://wertversand.bertram-juwelierservice.de/de
Gib hier deine Zugangsdaten ein, die du von Bertram übermittelt bekommen hast
und klicke auf „Anmelden“:
Nach der Anmeldung landest du im Zugang deines Bertram-Online-Portals.
Öffne oben rechts das Menü deines Accounts, in dem du auf den Button mit deinen Kürzeln klickst.
Im Menü klickst du auf den Punkt API-Schlüssel.
Im folgenden Fenster siehst du eine Auflistung deiner bereits erstellten API-Keys.
Falls du bisher noch keinen erstellt hast, klicke einfach oben rechts auf das „+“-Symbol.
Ein API-Key wird sofort generiert und in deiner Liste nun angezeigt.
Klicke nun mittig auf das Symbol zum Kopieren des API-Keys.
Du hast den Key nun im Zwischenspeicher und kannst diesen in deinem
BarcodeShipping-Profil einfügen.
TIPP:
Einzelheiten und Tipps zur Druckerkonfiguration finden Sie auch im Abschnitt:
Labeldrucker konfigurieren




